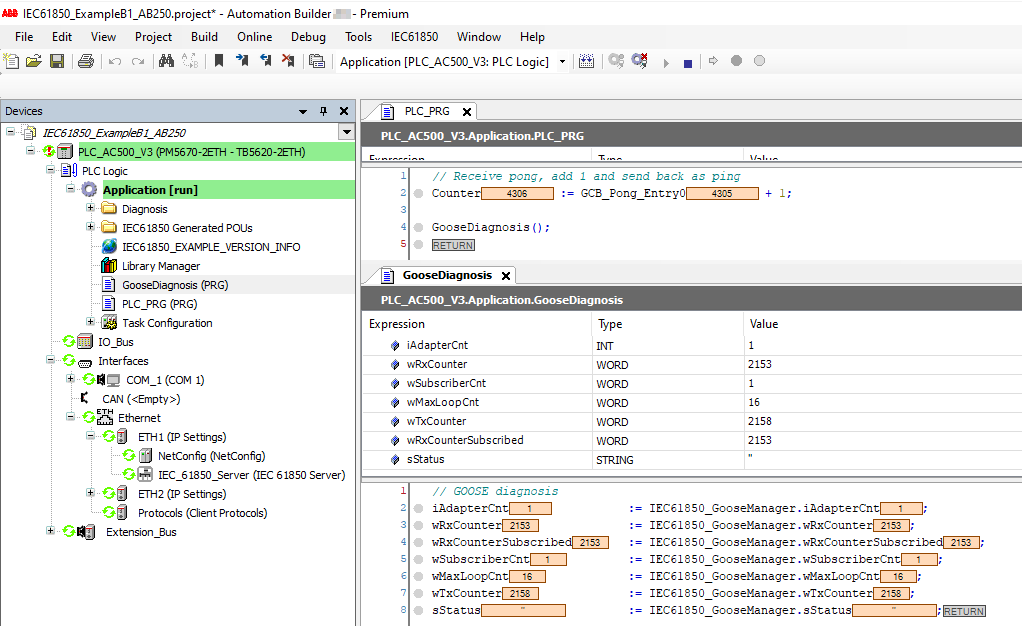
IEC 61850 库中有一个对象“IEC61850_GooseManager” ,其中包含多个变量,可用于诊断 GOOSE 管理器。例 B1 包含“GooseDiagnosis (PRG)” ,显示了相关的诊断变量。

-
“IEC61850_GooseManager.iAdapterCnt”
用于 GOOSE 发布者和 GOOSE 订阅者的以太网适配器数量,至少应为 1。
-
“IEC61850_GooseManager.wRxCounter”
收到 GOOSE 报文的计数器。当其他 IED 发送 GOOSE 时应持续增加,反之亦然:
-
检查 GOOSE 用户中的 "源地址 (MAC) "配置是否正确。
-
使用 Wireshark 检查已配置适配器的网络中是否有 GOOSE 信息。
-
-
“IEC61850_GooseManager.”
订阅的 GOOSE 报文的计数器。当其他 IED 发送 GOOSE 且AC500 中订阅了相同的 GOOSE 报文时,GOOSE 报文应持续增加。如果没有:
-
检查“IEC61850_GooseManager.wSubscriberCnt” 是否 > 0。
-
检查 GOOSE 用户中的配置
-
在“ prgIEC61850Subscriber” 中查看更多诊断属性。
-
-
“IEC61850_GooseManager.wMaxLoopCnt”
一个周期内接收Ethernet 数据包的最大数量。最大值为 50。如果达到最大值,可将“IEC61850_GooseManager.xResetIndications” 设置为 TRUE,复位一个周期。如果“wMaxLoopCnt” 立即再次达到最大值,则 IEC 61850 循环时间太慢,无法满足高网络流量的要求,GOOSE 报文可能会丢失。解决办法是缩短 IEC 61850 周期时间,使 GOOSE 用户更快。
-
“IEC61850_GooseManager.wTxCounter”
传输的 GOOSE 报文计数器。配置 GOOSE Publisher 时应持续增加。如果没有:
-
查看 GOOSE Publisher。
-
检查“IEC61850_GooseManager.sStatus” 。
-
-
“IEC61850_GooseManager.sStatus”
包含 GOOSE 管理器的错误状态,可有以下值
-
'.'< empty> ➔ OK.
-
发送 GOOSE 信息失败!结果20(或其他结果)。➔ 检查 GOOSE Publisher 中的 "源地址 (MAC) "配置是否正确。
-
GOOSE Publisher Eth. 帧长 > = 1500 字节,减少数据集中的 DO/DA。➔ 减少数据集中数据对象和/或数据属性的数量。
-
对于 GOOSE 用户来说,诊断还多了一种可能性。“prgIEC61850Subscriber” 有一个数组“afbSubscriber” ,包含每个订阅的一个条目。

出现问题时应检查以下属性:
-
“dtLastAction” 和“wRxCounter” :
当其他 IED 发送 GOOSE 且该订户订阅了相同的 GOOSE 报文时,该值应持续增加。
-
“sStatus” :
应显示“GOOSE 块接收<GOOSE ID> succsessful” 。
-
“xErrorTimeAllowedToLive”:
应始终为“FALSE” 。否则,只有在“timeAllowedtoLive” (如上一条 GOOSE 报文所示)过期后才会收到 GOOSE 报文。
-
缩短 IEC 61850 任务的周期时间。
-
检查Ethernet GOOSE Publisher 和 GOOSE Subscriber 之间的连接。
-
在 Wireshark 中检查 GOOSE Publisher 发送下一个数据包的速度是否足够快。重发 GOOSE 报文显示了一个正确的示例,“timeAllowedtoLive” 总是重发时间的两倍,以便订户有足够的时间接收。
-