First the structure tree of the project, titled with "Project Comparison", will be opened to display the results of the comparison. Here you can select particular POUs to see the found differences in detail.
1. Project overview in compare mode:
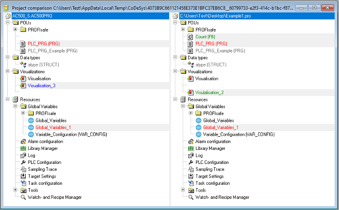
After the project compare has been executed, a bipartited window opens which shows the project in compare mode. In the title bar you find the project paths: "Project comparison <path of actual project> - <path of reference project>". The actual project is represented In the left half of the window, the reference project in the right one. Each structure tree shows the projects' name at the uppermost position, apart from that it corresponds to the the object organizer structure.
POUs which are different, are marked in the structure tree by a shadow, a specific color and eventually by an additional text :
-
Red: Unit has been modified; is displayed with red colored letters in both partitions of the window.
-
Blue: Unit only available in compare project; a gap will be inserted at the corresponding place in the structure overview of the actual project.
-
Green: Unit only available in actual project; a gap will be inserted at the corresponding place in the structure overview of the actual project.
-
Black: Unit for which no differences have been detected.
"(Properties changed)": This text is attached to the POU name in the project structure tree, if differences in the properties of the POU have been detected.
"(Access rights changed)": This text is attached to the POU name in the project structure tree, if differences in the access rights of the POU have been detected.
2. POU contents in compare mode:
By a double click on a line in the structure overview, which is marked red because of a modification, the POU is opened.
-
If it is a text or graphic editor POU, it will be opened in a bipartited window. The content of the reference project (right side) is set opposite to that of the actual project (left side). The smallest unit which will be regarded during comparison, is a line (declaration editor, ST) or a network (FBD, LD). The same coloring will be used as described above for the project overview.
Example:
Green line
Line was inserted
Red line
Line was modified
Blue line
Line was removed
-
If it is not a editor POU, but the task configuration, the target settings etc., then the POU version of the actual and the reference project can be opened in separate windows by a double click on the respective line in the project structure. For those project POUs no further details of differences will be displayed.

